Working with the CI Map
•Defining a Configuration Item Relationship
•Defining Constraints for Configuration Item Relationships
About the CI Map
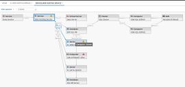
The Configuration Item (CI) map displays the mapping of a configuration item or service in a graphical flow. You can view the related services or connected configuration items (upstream and downstream) and the type of relationship between CIs (Dependent on, Hosted on, or Managed by) in your organization. This helps you to get a holistic view of the CI, its related services and relations between connected CIs.
In a map, you can see the impact of service interruptions at various upstream and downstream points, enabling you to better manage your service network and to quickly isolate potential points of service failures.
| CI Type | Sub-Type |
|---|---|
| Computer | Desktop |
| Laptop | |
| Server | |
| Virtual Client | |
| Virtual Server | |
| General Asset | BatchJob |
| Cluster | |
| Document | |
| Middleware | |
| ProductivityApp | |
| System | |
| VOIP | |
| Infractucture | Access Point |
| Database | |
| Firewall | |
| Generator | |
| Hub | |
| Phone | |
| Rack | |
| Router | |
| SAN | |
| Switch | |
| UPS | |
| Video Conference | |
| Mobile Device | Smart Phone |
| Tablet | |
| Wearable | |
| Peripheral Device | Display |
| Fax | |
| Hard-Drive | |
| Printer | |
| Projector | |
| Scanner | |
| USB |
Viewing a CI Map
To view a CI Map:
1.Log in to the application as a Configuration Manager, Discovery Manager, or Discovery Analyst.
2.Open the CI workspace. The application displays a list of configuration items.
3.Double-click an item to view the record details.
4.Click the CI Map
button. The application displays the CI Map for the selected item.
• Hover the cursor over the CI to view it's type and sub-type.
• When viewing the CI map, the relationship from parent item to its child item is displayed as Runs On, When viewing the child item, the relationship from child to its parent is displayed as Runs. And the arrow points from parent item to the child item.
5.Under View Options, do the following:
| a. | Choose a horizontal or vertical layout. |
| b. | Select Always show relation to show the type of relation between items on the map. |
6.Select the number of levels to view. In large CI maps, you might want to view only one or two levels.
7.Select an item on the CI map to view it's details.
8.To center the CI map on a specific item, right-click the item, then choose Centralize and Redraw.
Viewing CI Outage Impact
To view the CI outage impact:
1.To view the potential impact of an outage, right-click a configuration item block in the CI map and choose Show outage impact.
Configuration Item Block Pop-Up Menu
The application shows the impact of an outage.
Sample Outage Impact
|
This service is disabled. |
|
This service is impacted. |
2.To revert to the original view, right-click a configuration item block and choose Hide Outage Impact.
Viewing a CI Map Tree
To view the upstream and downstream relations to a given configuration item:
1.Log in to the application as a Configuration Manager, Discovery Manager, or Discovery Analyst.
2.Open the CI or the CI Service workspace. The application displays a list of configuration items.
3.Double-click an item to view the record details.
4.Within a configuration item record, select the CI Map Tree tab. Configuration items that are downstream to the current configuration item are listed on the left side, while upstream configuration items are on the right.
See also Dependency Mapping.
Mapping a Configuration Item
Link or unlink upstream and downstream relation to a given configuration item under the Map Tree tab.
1.Log in to the application as a Configuration Manager.
2.Open the CI workspace. The list of objects appears.
3.Within a configuration item record, select the CI Map Tree tab.
4.Click the link icon
under the Downstream or Upstream. The relationship window appears.
5.Select the relationship to create a link and click Link.
On a CI map, outages propagate upstream. It's important that you take this into account when deciding if you should create a Downstream or Upstream link.
The configuration item record that you selected appears in the tree view. If there are configuration items that are related to the record you selected, these appear as parents or children (as defined when the configuration items were linked) to the configuration item in the tree.
When you search for a Configuration Item to link while mapping, only those Configuration Items that are defined in the CI Named Rel Constraints which can be logically linked is displayed.
Defining a Configuration Item Relationship
Using the CI Named Rel Data workspace, you can add a short description to define logical relation between configuration items. This description appears on the CI map viewer, showing how one configuration item is related to another (for example, hosted on, connects to, runs on, and so on).
For example, a child record connected to a parent record (upstream) contains the description Hosted on, while the parent record connecting to a child record (downstream) contains the description Hosts.
1.Log in to the application as a Configuration Manager.
2.Open the CI Named Rel Data workspace. The application displays a list of relationships.
•The Child to Parent Link Name column displays the description for a child record related to a parent record (an upstream relationship).
•The Parent to Child Link Name column displays the description for a parent record (a downstream relation) related to a child record.
•At the bottom of the window, the Label for arrow from the Child to Parent Object field shows the upstream relationship. For example, it shows Hosted on.
•The Label for arrow from Parent to Child Object field shows the downstream relationship. For example, it shows Hosts.
3.Double-click a record. The CI Named Rel Data edit window appears.
4.Change the labels as needed. For example, you could change Hosted on to Hosted by.
5.Click Save. The relationship name appears when you define a CI map.
Defining Constraints for Configuration Item Relationships
Using the CI Named Rel Constraints workspace, you can define logical relationships between parent and child configuration items.
1.Log in to the application as a Configuration Manager.
2.Open the CI Named Rel Constraints workspace. The list of constraints appears.
3.Click New. The CINamedRelContraints form appears.
4.Enter information into the fields.
| Field | Description |
|---|---|
| Child | The child CI type. For example, database. |
| LinkName | The relation between the child and parent CI types. For example, runs on. This list is populated by the CI Named Rel Data workspace. |
| Parent | The corresponding parent CI type. For example, server. |
| Description | Optional. A description of the constraint. |
5.Click Save.